Title
Create new category
Edit page index title
Edit category
Edit link
Log Data Optimization Pipeline
Why it matters
Log data can be incredibly valuable, but this is often dependent on context and time. By utilizing the Mezmo Data Profiles along with Responsive Pipelines and proper parsing, teams can ensure the right data shows up at the right time in the right place with the right format.
Step 1: Create a new Pipeline to handle and route OpenTelemetry Logs
We will begin by routing OpenTelemetry Logs to Mezmo Log Analysis. To do this while optimizing the data, create a new Mezmo Pipeline by clicking New Pipeline in the platform. Give this a name like Log Handler.
Step 2: Add OpenTelemetry Log Source
Click Add Source and select your OpenTelemetry Log source from the Shared Sources list just like you did for the Exploration pipeline in the prior section.
Step 3: Insert State Enrichment and Normalize
In order to take advantage of Responsive Pipelines, we need to enrich each event with the current pipelines operational state. The easiest way to do this is by adding an enrichment script right off the bat. Click the three dots on your Otel Log Source and select Add Node->Add Processor->Script Execution.

Add Log Node
Paste in the following Javascript and click Save. Note that the script does a bit more than add the operational_state state variable, we are also normalizing some of this Otel data to be easier to use in Mezmo Log Analysis.
xxxxxxxxxxfunction processEvent(message, metadata, timestamp, annotations) { metadata.resource.attributes["pipeline.path"] = "with_mezmo" const state = getPipelineStateVariable("operational_state") let line = message let app = metadata.resource.attributes["container.name"] let host = metadata.resource.attributes["container.hostname"] let level = metadata.level if( app == null || app == '' ){ app = metadata.resource["service.name"] } if( app == null || app == '' ){ app = metadata.resource["service_name"] } if( app == null || app == '' ){ app = metadata.scope.name } if( app == null || app == '' ){ app = 'na' } if( host == null || host == '' ){ host = metadata.headers["x-kafka-partition-key"] } if( host == null || host == '' ){ host = metadata.attributes["log.file.path"] } if( host == null || host == '' ){ host = 'na' } if( level == null || level == '' ){ level = annotations.level } metadata.headers = null let new_msg = { "line":line, "app":app, "host":host, "level": level, "op_state":state, "meta":metadata, '_cnt': 1 } if( message == null ){ return null } return new_msg }{{% alert title="Pro Tip" %}} Note that one can assign many state variables to a single pipeline. This allows for different complex workflows to be automated like QA, curated deployment telemetry and more. {{% /alert %}}
Step 4: Parse Custom Apache Logs
As noted in the prior section, the raw Apache data coming in from frontend-proxy is an unparsed, custom format defined by the OpenTelemetry demo. To ensure teams can take full advantage, we will parse this data with a Grok parser so that it is structured and easily searchable.

Custom Apache Profile
To do this, we will add another Route Processor by App along with a Parse Sequentially processor on that slice of data.
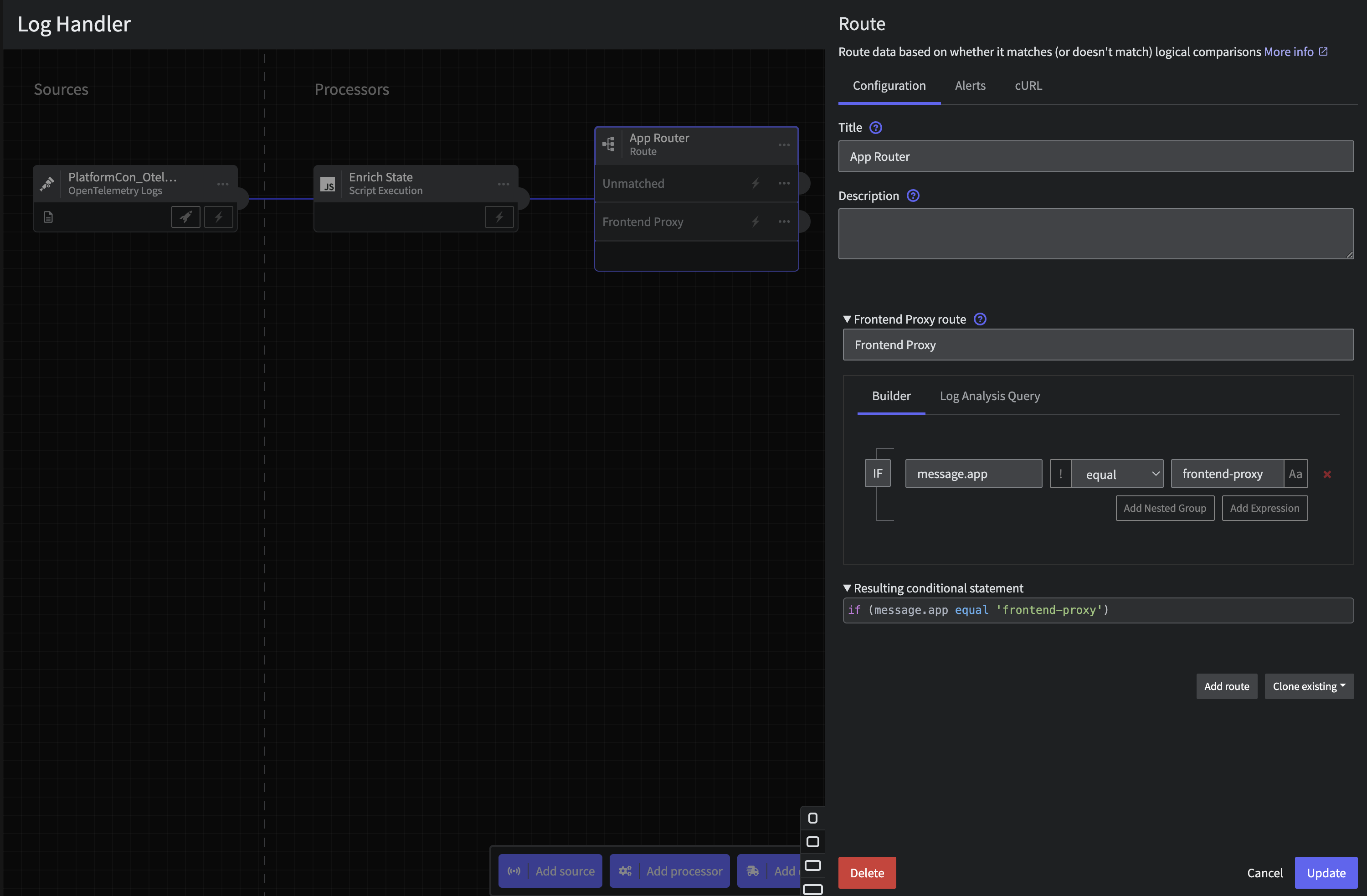
Step 4.a: App Router
Connect a Route processor through the three dots or Add Processor at the bottom with the following configuration on application
- Title:
App Router - Route:
- Title:
Frontend Proxy - Criteria:
message.appequalfrontend-proxy
Hit save.

Log App Router
Step 4.b: Parse Sequentially Processor
Now let's wire a Parse Sequentially processor to the Frontend Proxy output. We will use the following configuration
- Field:
message.line - Target field:
message.line_parsed - Custom Parser:
- Title:
Custom Apache - Parser:
Grok Pattern - Pattern:
%{SQUARE_BRACKET}%{TIMESTAMP_ISO8601:dt}%{SQUARE_BRACKET} %{DOUBLE_QUOTE}%{DATA:method} %{DATA:path} %{DATA:http_protocol}%{DOUBLE_QUOTE} %{DATA:rsp_code} %{DATA:rsp_flags} %{DATA:rsp_code_details} %{DATA:conn_term_details} %{DOUBLE_QUOTE}%{DATA:upstream_transport_failure_reason}%{DOUBLE_QUOTE} %{DATA:bytes_received} %{DATA:bytes_sent} %{DATA:duration} %{DATA:rsp_upstream_service_time} %{DOUBLE_QUOTE}%{DATA:req_forward_for}%{DOUBLE_QUOTE} %{DOUBLE_QUOTE}%{DATA:req_user_agent}%{DOUBLE_QUOTE} %{DOUBLE_QUOTE}%{DATA:req_id}%{DOUBLE_QUOTE} %{DOUBLE_QUOTE}%{DATA:req_authority}%{DOUBLE_QUOTE} %{DOUBLE_QUOTE}%{DATA:upstream_host}%{DOUBLE_QUOTE} %{DATA:upstream_cluster} %{DATA:upstream_local_addr} %{DATA:downstream_local_addr} %{DATA:downstream_remote_addr} %{DATA:requested_server_name} %{GREEDYDATA:route_name}

Apache Parser
Finally, let's keep the original line with a quick Scirpt, add a Script Execution processor connected to the Parse Sequentially: Apache output containing the following script:
xxxxxxxxxxfunction processEvent(message, metadata, timestamp, annotations) { let old_line = message.line message.line = message.line_parsed message.line.message = old_line message.line_parsed = null return message}Your pipeline should look like this at this point.

Cleanup script
Step 5: Route Based on State
After the initial Enrichment processor and Apache Parser, let's now route the data flow based on Pipelines state, ie that operational_state. Connect a Route processor to all prior outputs with the following configuration
Title:
State RouterRoute 1:
- Title:
Normal - Criteria:
message.op_statecontainsnormal
- Title:
Route 2:
- Title:
Incident - Criteria:
message.op_statecontainsincident
- Title:
Route 3:
- Title:
Deploy - Criteria:
message.op_statecontainsdeploy
- Title:

Log State Router
You will end up with a pipeline that looks like the following

Log Handdler Interim Pipeline
Step 6: Aggregate Normal State Logs
Now, lets optimize those noisy homepage flooding logs using a Reduce processor. Effectively this will let us count and aggregate mainy logs into one easy to watch signal. A common pattern is to turn this into a metric but today we will leave this as a log for the downstream tool.
To accomplish this, create a new Route processor connected to State Router's Normal and Unmatched outputs with the following configuration:
- Title:
Template Router - Route 1:
- Title:
Product Found - Criteria:
(message.app equal product-catalog) AND (message.line contains Product Found)
- Title:

Template Router Config
We will then add a Reduce processor to roll these logs up over 5 minutes. Connect the processor with the following configuration
- Title:
5min Count - Duration:
5 minutes - Group By Field Path:
message.host - Merge Strategy per Field:
- Field Path:
message._cntsum

Template Reduce Config
Finally, we will convert the output into a summary message using the following configuration
xxxxxxxxxxfunction processEvent(message, metadata, timestamp, annotations) { message.line = { 'message': message._cnt.toString() + ' products found via product-catalog', 'count': message._cnt } return message}At this point, your pipeline should look like the following

Log Handler Interim Pipeline
Step 7: Sample Normal State Logs
From Template Router: Unmatached let's add sample 1 out of every 10 while in Normal state Simply connect a Sample processor with the following configuration:
- Rate:
1/10
Step 8: Wire to Mezmo Log Analysis
Finally, we will send all of this data into Mezmo Log Analysis. Because of our earlier work normalizing data in Step 3, we can simply add a final Destination to all nodes (including the Incident and Deploy paths). Create a Mezmo Log Analysis destination with the following configuration
- Ingestion key: generate or select
- Query Parameters:
- Hostname:
{{message.host}} - Tags:
otel-demo - Log Construction Scheme:
- Scheme:
Message pass-through

Mezmo Log Analysis Destination Configuration
Step 9: Deploy
Next, we must deploy your pipeline in order to start optimizing that log data.
To do this, select Deploy in the top right of the UX

Deploy Pipeline
Step 10: Initiate State and Grab State ID
Our final step is to initiate and grab the state ID for the pipeline for automation and control later on. To do this, first we will enact a state by toggling the Normal mode to Incident mode and back.

Log Handler State Flip
Now that that has been initiated, you will need to grab the Log Handler pipeline's ID (found in the URL at app.mezmo.com/ACCOUNT_ID/pipelines/PIPELINE_ID) along with a Pipeline API Key here. Then, modify the following script with both that PIPELINE_ID and Pipeline API Key
xxxxxxxxxxcurl --request GET \ --url 'https://api.mezmo.com/v3/pipeline/state-variable?pipeline_id=PIPELINE_ID' \ --header 'Authorization: Token PIPELINE_API_KEY'{{% alert title="Regions outside the US" %}} Note that for different deployment regions, the url will change slightly. For instance, in the EU one would use https://api.eu.mezmo.com/v3/pipeline/state-variable?pipeline_id=PIPELINE_ID {{% /alert %}}
Take the response and save the STATE_ID for later. You will find it in the operational_state's data packet, which should look something akin to
xxxxxxxxxx{ "meta": { "pk": "id", "type": "pipeline-state-variable", "links": { "self": { "create": { "uri": "/v3/pipeline/{pipeline_id}/state-variable", "method": "post" }, "list": { "uri": "/v3/pipeline/{pipeline_id}/state-variable", "method": "get" }, "replace": { "uri": "/v3/pipeline/{pipeline_id}/state-variable/{id}", "method": "put" }, "update": { "uri": "/v3/pipeline/{pipeline_id}/state-variable", "method": "patch" }, "detail": null }, "related": { "pipeline": { "list": "/v3/pipeline", "detail": "/v3/pipeline/{pipeline_id}" } } }, "page": { "next": null, "previous": null } }, "data": [ { "id": "STATE_ID", "account_id": "ACCOUNT_ID", "pipeline_id": "PIPELINE_ID", "state": { "operational_state": "normal" }, "created_at": "UTC Timestamp", "updated_at": "UTC Timestamp" } ]}Step 11: View In Mezmo Log Analysis
Navigate to Log Analysis and view the incoming data. In particular, if you used the tag above you can simply search for tag:otel-demo.
Let's look at the outcome of our prior Log Aggregation and Parsing.
First, look for the aggregated data by searching for tag:otel-demo "products found via product-catalog". Notice that instead of raw lines like we saw in the Profile, we now have an aggregated message to watch saving tens of thousands of log lines.
Second, check out the newly parsed data by searching for tag:otel-demo app:frontend-proxy. While logs are displayed nicely in the Log Viewer, one can expand a line and see all the nested structure that is easily searchable. For instance, to see all 2xx responses enter the query tag:otel-demo app:frontend-proxy rsp_code:(>=200 AND <300)

Log Analysis Custom Apache Log View
{{% alert title="Learn About Log Analysis" %}} If you want to learn more about Log Analysis and creating things like saved Views, Alerts and more check out our docs here or reaching out to support@mezmo.com {{% /alert %}}
Now let's move on and see explore some simple but powerful optimizations for OpenTelemetry Metrics and Traces.